
⭐️ Parallax Node v1.1.1
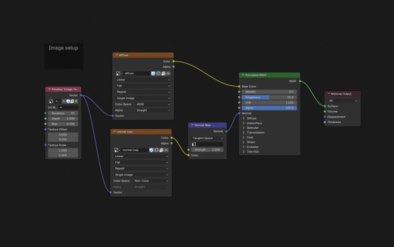
ℹ️ 适用于Blender的插件,提供自定义节点用于在着色器材质中创建视差映射效果。许多视差节点配置已存在,因此该概念并不新颖。但这款节点的真正亮点在于其简洁的设计。与复杂的节点组不同,此实现仅包含一个特殊节点,直接包含高度图纹理,并允许通过调整步长参数来控制迭代次数。
声明:分享资源来源于公开互联网搜集和网友提供,仅用于学习和研究使用,不得用于任何商业或者非法用途,其版权争议与本站无关。您必须在下载后的24个小时之内,从您的电脑中彻底删除上述内容! 版权归原作者及其公司所有,如果你喜欢该资源,请支持并购买正版,得到更好的服务。
